Pour une mise à niveau réussie de Windows 10 vers Windows 11, il est nécessaire de répondre aux exigences du système d'exploitation. De nombreuses configurations ne les respectent pas, tandis que le support de Windows 10 a déjà pris fin.
Parfois, le non-respect des exigences peut être mineur, et dans ce cas, le désir de se mettre à niveau pour recevoir des mises à jour régulières est tout à fait logique.
Si le non-respect est significatif, l'utilisation de Windows 11 après la mise à niveau peut s'accompagner d'une charge processeur constante à 100 %, tous les pilotes ne sont pas compatibles, etc. Dans tous les cas, vous pouvez revenir à Windows 10 sans perte de données dans un délai de 10 jours. Paramètres -> Système -> (Options de récupération) -> Retour.
1. Contourner la vérification de compatibilité du processeur (CPU)
1.1 Manuellement
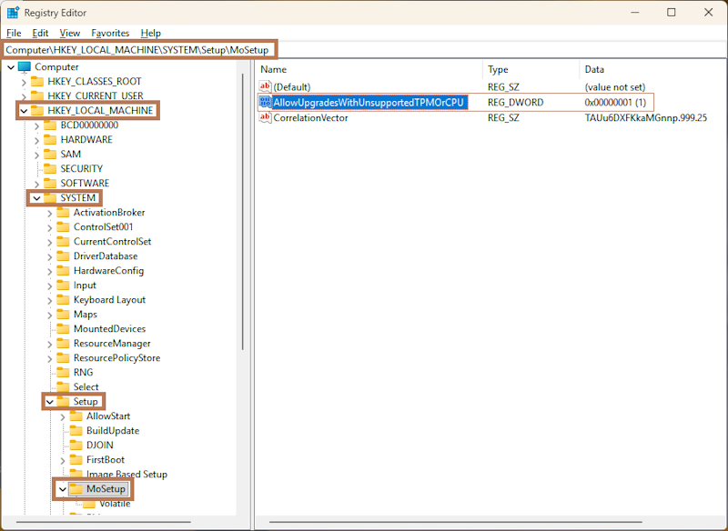
Ouvrez l'Éditeur du Registre (Win + R) ou via cmd -> regedit et ajoutez une nouvelle valeur DWORD au chemin suivant :
HKLM\SYSTEM\Setup\MoSetup -> AllowUpgradesWithUnsupportedTPMOrCPU avec la valeur 1.

1.2 Ou via l'Invite de commandes
Exécutez cmd en tant qu'administrateur et exécutez la commande :
reg.exe add "HKLM\SYSTEM\Setup\MoSetup" /f /v AllowUpgradesWithUnsupportedTPMOrCPU /t REG_DWORD /d 1
2. Contourner les vérifications de compatibilité pour d'autres paramètres : TPM, RAM, etc.
2.1 Manuellement
Dans le registre, naviguez jusqu'au chemin suivant : HKLM\SOFTWARE\Microsoft\Windows NT\CurrentVersion\AppCompatFlags\ et créez une nouvelle Clé nommée HwReqChk

Accédez à la clé créée HKLM\SOFTWARE\Microsoft\Windows NT\CurrentVersion\AppCompatFlags\HwReqChk et ajoutez une nouvelle valeur Multi-chaîne nommée HwReqChkVars avec le contenu suivant :
SQ_SecureBootCapable=TRUE
SQ_SecureBootEnabled=TRUE
SQ_TpmVersion=2
SQ_RamMB=8192


Cliquez sur OK.
Cliquez sur OK dans l'avertissement qui apparaît.

Vous pouvez fermer l'Éditeur du Registre.
2.2 Ou via l'Invite de commandes
Exécutez cmd en tant qu'administrateur et exécutez la commande :
reg.exe add "HKLM\SOFTWARE\Microsoft\Windows NT\CurrentVersion\AppCompatFlags\HwReqChk" /f /v HwReqChkVars /t REG_MULTI_SZ /s , /d "SQ_SecureBootCapable=TRUE,SQ_SecureBootEnabled=TRUE,SQ_TpmVersion=2,SQ_RamMB=8192,"
3. Téléchargez et configurez l'outil de migration vers Windows 11
Rendez-vous sur le site officiel à l'adresse https://www.microsoft.com/en-us/software-download/windows11 et téléchargez l'Assistant d'installation de Windows 11.
Par défaut, si vous l'exécutez sans configuration, il affichera un avertissement d'incompatibilité s'il en existe. Les paramètres que nous avons définis ci-dessus sont destinés à la post-vérification lors de l'étape de migration.
3.1 Configuration de l'outil de migration
Faites un clic droit sur le fichier téléchargé Windows11InstallationAssistant.exe et ouvrez ses propriétés.

Allez dans l'onglet Compatibilité et activez la case à cocher, en définissant l'option d'exécution en mode compatibilité Windows 7. Cela désactivera la vérification initiale.

Cliquez sur Appliquer.
Exécutez l'Assistant d'installation de Windows 11.

Maintenant, votre système devrait passer toutes les vérifications complètement, le processus de migration vers Windows 11 commencera et se terminera automatiquement.
Et rappelez-vous, l'utilisation de correctifs et de scripts tiers peut mettre le système d'exploitation en danger. Utilisez uniquement les utilitaires officiels du site Web du développeur.
Ce guide ne décrit que le processus de migration ; pour une installation propre de Windows 11, utilisez un autre guide : Solution : Cet ordinateur ne répond pas aux exigences système minimales pour l'installation de Windows 11

